Before you begin

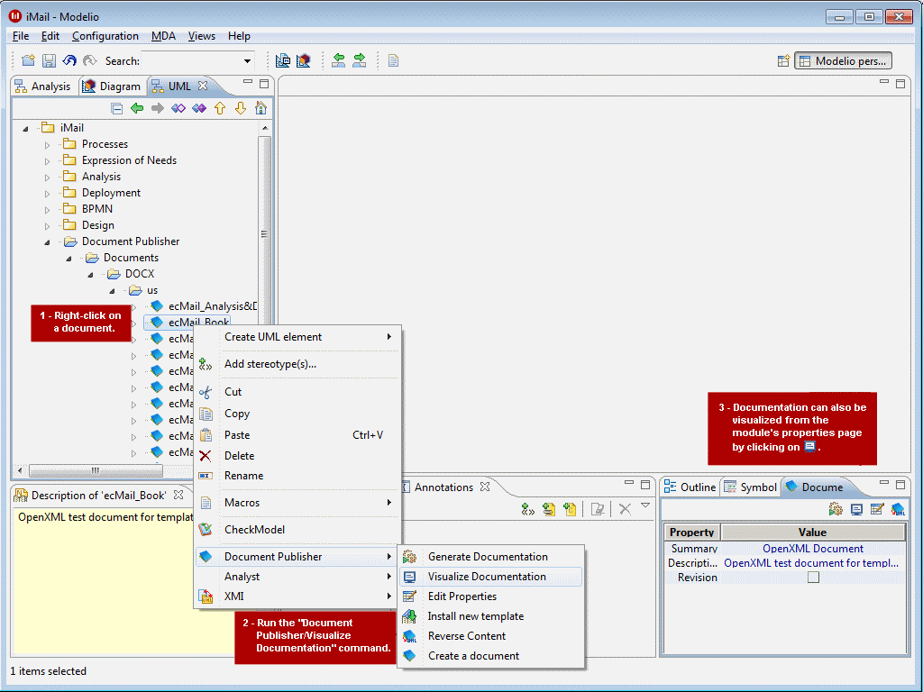
You can only visualize a generated document if the actual documentation generation operation has been successful. You can also choose to automatically open and view a document after every generation operation, by defining this at module parameter level.

How do I view a document?

Documentpublisher principles visualize document DocPub Fig5
Visualizing a document